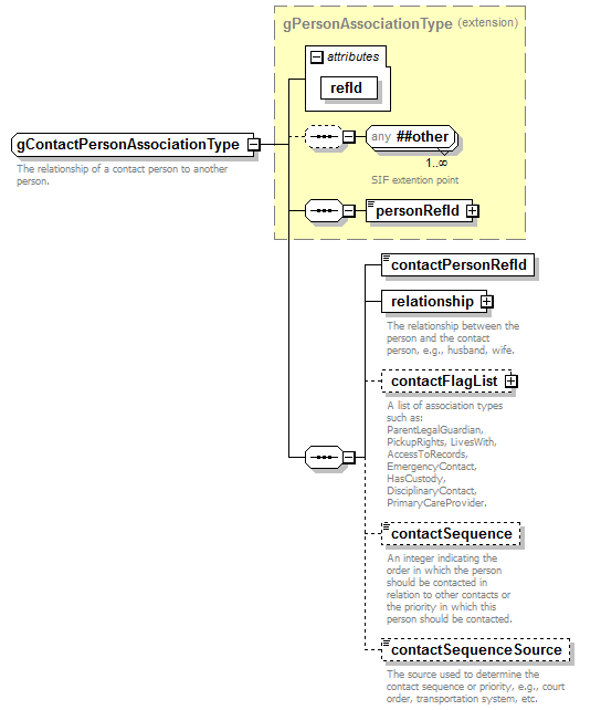
complexType gContactPersonAssociationType
diagram EntityObjects_diagrams/EntityObjects_p271.png
type extension of gPersonAssociationType
properties
base gPersonAssociationType
children personRefId contactPersonRefId relationship contactFlagList contactSequence contactSequenceSource
used by
complexType contactPersonAssociationType
attributes
Name  Type  Use  Default  Fixed  annotation
refIdgRefIdTyperequired      
annotation
appinfo
<cedsId/>
<cedsURL/>
documentation
The relationship of a contact person to another person.

element gContactPersonAssociationType/contactPersonRefId
diagram EntityObjects_diagrams/EntityObjects_p272.png
type gRefIdPointerType
properties
isRef 0
content simple
facets
Kind Value annotation 
pattern [a-fA-F0-9]{8}-[a-fA-F0-9]{4}-[14][a-fA-F0-9]{3}-[a-fA-F0-9]{4}-[a-fA-F0-9]{12} 

element gContactPersonAssociationType/relationship
diagram EntityObjects_diagrams/EntityObjects_p273.png
type gLaxCodedElementType
properties
isRef 0
content complex
children code hexValue hexValueDashed otherCodeList
attributes
Name  Type  Use  Default  Fixed  annotation
codesetName      
annotation
documentation
The relationship between the person and the contact person, e.g., husband, wife.

element gContactPersonAssociationType/contactFlagList
diagram EntityObjects_diagrams/EntityObjects_p274.png
type gContactFlagList
properties
isRef 0
minOcc 0
maxOcc 1
content complex
children contactFlag
annotation
documentation
A list of association types such as: ParentLegalGuardian, PickupRights, LivesWith, AccessToRecords, EmergencyContact, HasCustody, DisciplinaryContact, PrimaryCareProvider.

element gContactPersonAssociationType/contactSequence
diagram EntityObjects_diagrams/EntityObjects_p275.png
type xs:unsignedShort
properties
isRef 0
minOcc 0
maxOcc 1
content simple
annotation
documentation
An integer indicating the order in which the person should be contacted in relation to other contacts or the priority in which this person should be contacted.

element gContactPersonAssociationType/contactSequenceSource
diagram EntityObjects_diagrams/EntityObjects_p276.png
type xs:token
properties
isRef 0
minOcc 0
maxOcc 1
content simple
annotation
documentation
The source used to determine the contact sequence or priority, e.g., court order, transportation system, etc.


XML Schema documentation generated by XMLSpy Schema Editor http://www.altova.com/xmlspy