This section presents the SIF Data Objects in each of the SIF Data Model domains, for easier navigation:
The Provider domain describes education provider entities, the relationships between them, and the Staff that work at them.
Background documentation on the Provider domain is available here 
Records a recognised relationship between two education Providers. The two providers are referred to as the Source Provider and the Related Provider.
RelationshipType records the nature of the relationship between the two providers, and gives guidance on which Provider is the Source Provider and which is the Related Provider.
All the personal contact and demographic information relating to a staff member, who might be a teacher or other employee of a Provider.
Non personal information relating to the staff member's relationship with Providers is stored in the StaffAssignment data object.
Records assignment of a Staff member to a particular role at a Provider or other EducationOrganisation. A staff member can have multiple concurrent roles at Schools (via Provider data object) and Kāhui Ako (via the EducationOrganisation data object); each role would be a separate StaffAssignment record.
Role assignments can be restricted to categories of Students with the StaffSubjectList and YearLevelList. This allows for assignment to roles with particular responsibility for general cohorts of students, such as "Head of Department (Maths)" or "Year 8 Student Dean".
While assignment to student contact roles such as Subject Teacher, Homeroom Teacher, Whānau Teacher or House Master is made with this data object; Details of the particular group of specific students the staff member is responsible for are made via the TeachingGroup data object.
Records assignment of a Staff member to a particular role with a particular TeachingGroup at a Provider
A Provider defined Course that Students enrol in, and may be assessed for, and achieve passes in.
Identifies a particular class or other group of students. Such groups can have multiple staff assigned in a variety of roles, may be assigned students from multiple year levels and may be taught multiple courses.
Information about an academic department within a provider, e.g. Maths Department.
The Student domain describes Student entities, their Whānau, and the relationships between them.
Background documentation on the Student & Whānau domain is available here 
A relationship between a person who is part of a Student's whānau and that Student. Relationship properties include the relationship type and roles played by the student contact in respect of the student.
Individual details about the student and student contact are provided in other data objects - StudentPersonal and StudentContactPersonal respectively.
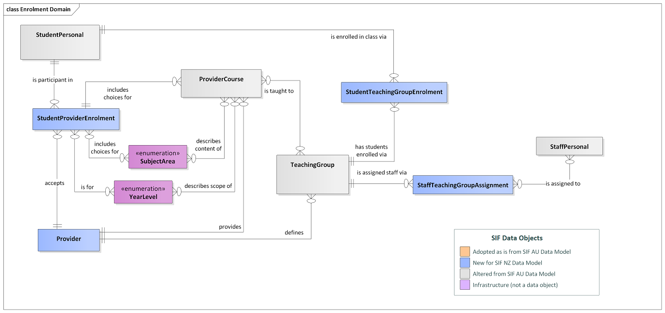
The Enrolment domain describes transactional entities whereby Students enrol at Providers, in LearningProgrammes, in Sections, or in Activities.
Background documentation on the Enrolment domain is available here 
A student's association with an education provider for the purpose of receiving educational servics.
Provider enrolments span multiple years with the ProviderEnrolment containing one or more ECE, School or Tertiary Enrolment sub-objects for each particular year.
Records a student's arrival to and departure from a TeachingGroup.
A Provider defined Course that Students enrol in, and may be assessed for, and achieve passes in.
Identifies a particular class or other group of students. Such groups can have multiple staff assigned in a variety of roles, may be assigned students from multiple year levels and may be taught multiple courses.
All the personal contact and demographic information relating to a staff member, who might be a teacher or other employee of a Provider.
Non personal information relating to the staff member's relationship with Providers is stored in the StaffAssignment data object.
Records assignment of a Staff member to a particular role with a particular TeachingGroup at a Provider
The Hauora / Wellbing domain records everything from Student's health conditions through behavioural incidents (both good and bad) to Student's aspirations and goals participation in extra-curricular activities and the provision of Learning Support programmes.
Background documentation on the Hauora / Wellbeing domain is available here

Core Wellbeing Characteristic that is integral to the Student. This may be a Medical condition, special needs or a characteristic such as a known disability or any other characteristic or condition that is student specific and impacts their learning.
Alert indicating to teachers and systems that this student has a 'concern' that needs to be known for 'duty of care', which could be Medical, Legal or other.
The alert may merely draw attention to Wellbeing Characteristics or Events, that contain more detail.
Record of an event happening that impacts on a school's duty of care to its students. The event records both 'positive' and 'negative' behaviours and is not just the recording of a discipline incident or an accident.
A record of the outcome and follow ups generated by a WellbeingEvent
Records detail of any "appeal" or "request" made by involved parties in regard to a negative/punitive Wellbeing Response that was the result of a student Wellbeing Event.
Provides information about a student's learning support.
Provides information about a response provided for a students learning support need.
The universally unique identifier for the data object record that is used across systems.
Provides information about an incident where staff members or other parties used physical restraint on a child.
All the personal contact and demographic information relating to a staff member, who might be a teacher or other employee of a Provider.
Non personal information relating to the staff member's relationship with Providers is stored in the StaffAssignment data object.
The Schedule & Attendance domain describes the school's schedule or timetable, along with transactional entities that record a Student's attendance at & absence from Providers. Attendance is recorded at either Day, Half-Day or individual Period granuality at the choice of the Provider; and reported back in summary form.
Background documentation on the Schedule domain is available here 
Background documentation on the Attendance domain is available here 

This object provides more detail about the attendance spans for a single student during the day: it provides more detailed information than the single TimeIn and TimeOut elements in StudentDailyAttendance.
Provides a summary of a student's daily attendance and membership information for a given provider during the time period between the StartDate and EndDate, inclusive. There will be multiple instances of this object for a student in a school over the course of a school year. This summary may be generated by aggregating more granular attendance records, in which case all fields will be read-only; and RefId element may not be applicable.
Identifies a particular class or other group of students. Such groups can have multiple staff assigned in a variety of roles, may be assigned students from multiple year levels and may be taught multiple courses.
A Provider defined Course that Students enrol in, and may be assessed for, and achieve passes in.
A rotation of ScheduleAcademicDays that a Provider has in place to manage their timetable.
Provides information about school terms, tertiary terms etc., either at a national, or provider level, within a school year. If the term is being supplied at a national level, no provider information will be linked.
Provides information about a holiday that may or may not impact upon the schedule of a provider.
Defines events that may or may not impact the schedule. These events may simply be for display, or may affect the schools academic schedule.
Defines a single SchedulePeriod in a Schedule where the TeachingGroup meets.
The Assessment domain describes transactional entities that record assessment of Student's learning. The domain covers everything from a simple in-class assessment task (eg grading assignment, test or essay) through to end of Course or year final marks, and curriculum progress reports as well as formal external assessments performed by external agencies (eg. NZQA, Cambridge International Education, International Baccalaureate, etc).
Background documentation on the Aromatawai / Assessment domain is available here 

The student's registration for an assessment task they are intending to participate in.
This object provides information about a particular assignment, allows applications to synchronize each other's assignment tables, gathers the definition for a StudentAssessmentTask object, etc.
Record of a student's attempt at a particular assessment task.
Records the result achieved by a single student at a particular assessment task.
Records a student gaining an Attainment e.g. NCEA Qualification, Learning Standard etc.
A qualification or other award published by a national body, professional association or other interested party. The Credential recognises a set of learning that students have undertaken and successfully completed.
A curriculum standard or the like published by a national body, professional association or other interested party. The LearningStandard describes a set of learning that students are expected to undertake.
A Provider defined Course that Students enrol in, and may be assessed for, and achieve passes in.
Identifies a particular class or other group of students. Such groups can have multiple staff assigned in a variety of roles, may be assigned students from multiple year levels and may be taught multiple courses.
A single curriculum progress and achievement report provided for a student. Used in technology centres allowing the host provider to report on student progress to their base school.
May be extended in the future to cover reporting on other curriculum areas.